维安智慧新能源充电桩解决方案集锦

充电,是每个新能源车车主的日常。
● Part 1.
新能源汽车充电之困
新能源电动汽车作为清洁、节能的新型交通工具,已成为世界各国现代交通发展的共同选择。在国家政策扶持下,截至2021年,我国新能源汽车保有量784万辆,充电桩保有量261.7万台,车桩比3:1。新能源汽车注册量在超预期增长,但充电换电等补能环节并未完全跟上的现状,从大环境上造成了新能源汽车充电难的问题。
除此之外,新能源汽车增长不均也加剧了充电问题,2021年前三季度销售数据显示,华东第一、华南第二、华中和华北在第三和第四交替,这四个地区新能源销量占到全国销量的70%-80%以上,而华东地区占比超过40%,如此不平衡的的分布,意味着以充电资源为代表的新能源汽车服务体系也面临资源分配不均的问题。
解决途径:
1、增加充电桩的数量
2、桩网协同
中国政府在2015年发布的《关于加快电动汽车充电基础设施建设的指导意见》中提出,到2030年,车桩比应实现1:1。预估到2030年会有8000万辆电动汽车,洛图科技按照1:1的车桩比和37.7%的公桩渗透率估算,需要8000万根左右的充电桩,其中公共充电桩约3000万根。

(数据来源:洛图科技RUNTO)
对于充电桩运营商来说,为了避免损失,确保所有的站点都被有效使用是很重要的,电动汽车用户用车行为和充电时间与空间分布的不确定性,使得电动汽车充电具有较大的随机性,这种无序充电的行为将加大充电桩行业运维管理的难度。
另外,车主希望获得无缝的充电体验,以避免排长队,随着越来越多的充电桩的建设,同时具备能源属性和数字属性,融合通信技术、数字技术、能源互联网技术的智能充电桩成为运营商的需求。

智慧充电桩物联网架构
(图片来源:智慧充电桩物联网技术白皮书)
● Part 2.
维安智能充电桩解决方案
维安在布局充电桩行业时,结合新能源电动汽车行业标准和充电桩运营商的功能需求,设计了智能充电桩物联网模块保护防护方案和交直流充电桩整体电路解决方案。

维安智能直流充电桩方案拓扑图

维安交流充电桩方案拓扑图

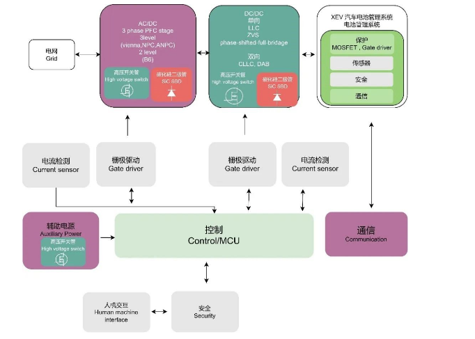
车载OBC 框架拓扑图

充电桩电源模块框架拓扑图
● Part 3.
维安智慧充电桩物联网推荐物料

从目前充电桩市场不断增长的需求来看,盈利方式的革新必定会倒逼运营者进行运营模式的升级优化,使“充电桩”+“物联网”成为未来的主流商业模式,成为未来能源互联网的重要环节。
维安作为功率保护和功率控制产品的主要提供商,凭借多年的半导体器件研发专长,深度结合专业的方案研发团队,可以从整体系统出发,让具有多种功能的半导体产品在整个系统中各司其职,为客户打造出高效可靠完的系统级解决方案。
















